EF AutoSync is a shareware synchronization software that Is developed by EFSoftware. It is capable of carrying out localized synchronization between the user’s PC and connected storage media/PC. The software is capable of carrying out a number of synchronization tasks such as archiving, mirroring, data backup, and updating.
How to Download EF Auto Sync
You can download the program by clicking the Download button at the end of the review. Check out also another program by EF Software – EF Commander.
The Program Review
Why is Synchronization Important for a PC?
EF AutoSync supports only local to local synchronization which means it does not support FTP; however, this is still highly beneficial for a number of reasons and will overall ensure that your system has an easier time running.
Synchronization can be divided into 2 types:
- One way synchronization
Where the files are copied from the source to the destination.
- Two-way synchronization
Where the files are copied both ways, from the source folder to the destination and vice versa.
Both methods are done to ensure that all files in the locations selected by the user are identical and up to date. The process of synchronization can also be used as a method to backup relevant data to a different location for security.
Features Overview
Simplicity
EF AutoSync is an extremely simplistic synchronization tool; it provides that and just that without any complicated procedures needed to be handled. The user can just select the folders, press a few buttons and that is it!
There are no complicated terms even the folders are labeled Left and Right, Copy from left to right, delete from left to right. It is made to be extremely simple so that anyone can use it.
Archiving
EF AutoSync has the ability to archive the source folder to a preferred destination cutting out the need for 3rd party software and giving the whole procedure a shortcut in the sense of the steps needed to carry it out.
Mirroring
The software allows mirroring to be done between folders. This ensures that the contents of the two folders are always the same post sync.
Data Backup
Backing up data through EF AutoSync can be done easily. There are no additional steps needed to done such as when using more complicated software (e.g. AOMEI Backupper).
The user simply needs to add the two folders and check the relevant boxes.
Update
Users can update the files present in folders using EF AutoSync. This ensures that when a change is made to a respective folder the automated synchronization carries out relevant changes to keep the destination folder similar to the source folder.
Installation
EF AutoSync has a pretty basic installation, and unless you download it from a third party website the official setup does not have any viruses or adware in it (tested through various antivirus programs).
Please select the language and basic preferences needed for installation like the location and you are good to go.
It should be noted that the official page includes a portable version as well. The portable version of the software comes in a Zip package and does not require an installation. However, portable versions have compatibility issues that arise at certain moments, along with a compromise in speed as well. So, it is best to stick to the regular installation wherever possible, unless the situation demands it.
The Procedure
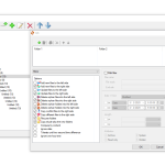
- Open EF AutoSync to get the software interface and start a new job by clicking on the add button (which is a green + symbol).
- Specify the two folders which are labeled “Folder 1” and “Folder 2”. These two folders will act as your source and destination folder respectively
- From the drop-down menu that follows, the user can select the task that needs to be done. Backup, archive, mirror, update, they are all available in the menu.
- There is also a list of options the user can check if needed. These options also decide the fate of the new and orphan files involved.
- The software allows a filtration system for the files involved in the current synchronization process. Files can be filtered through their names, dates, sizes, and attributes.
- Hit OK and a new job is created. The job just needs to be executed when necessary.
It should be noted that EF AutoSync’s features can be fully accessed through the Windows system tray. The user can simply right click on the icon presented and then select the job which he needs to execute. It should be mentioned that up until now, EF AutoSync does not have a scheduler installed, so any jobs that are created by the user all have to implemented manually.
System Requirements
- A Pentium computer
- Microsoft Windows 32/64 bit
- 2 MB free space on your hard disk for installing EF AutoSync
Languages
The following languages are supported by EF AutoSyncs so far: English, German, Arabic, Catalan, Chinese, Hebrew, Hungarian, Italian, Portuguese, and Romanian.
Pricing
EF AutoSync is shareware, which means it includes a trial version the user can use before they are required to purchase the complete license to run the software interrupted. The free trial lasts 30 days. The price of a single user license: USD 14.
The Bottom Line
The software has managed to rack-up an impressive amount of positive customer and vendor ratings. It does its job of being a simplistic and easy to synchronize software pretty well. There are minor issues with it such as the lack of a scheduler and the occasional freezes that users encounter, but other than that it is a top-notch program.
The software has an easy to use interface and its ability to support 3rd party plugins surely extends its functionality. Users can try out the free trial that has a generous 30-day plan to test the waters, if satisfied they can proceed to make a commitment, so they really aren’t anything holding anyone back from trying It out. The software is perfect for workstations and everyday PC users.






